欢迎来到工业机器人实践课程

选择下方练习题,开始你的虚拟仿真学习之旅。

工业机器人虚拟仿真实践平台

支持 NX MCD、Robot Studio 等虚拟调试与离线编程练习,完成安全测试与理论评估后可解锁对应难度题目,提交作业并查看全班进度。

PLCSIM Advanced

PLC基础设置
PLC基础设置

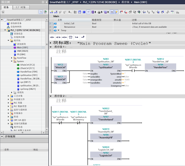
2人一组,设计协作机器人装配的PLC程序,机器人的动作可以使用修改变量代替。装配流程包括:放置底座→识别底座→底座...

PLCSIM Advanced 初级

请先登录系统


KUKA Sim Pro

KUKA机器人离线编程
KUKA机器人离线编程

在Sim Pro软件中进行模型导入、布局调整、程序编写、虚拟仿真,实现KUKA机械臂配合工业第七轴的工件抓取并放置任务。

KUKA Sim Pro 初级

请先登录系统


NX MCD

NX和sim Advanced联合调试——获取信号控制变量
NX和sim Advanced联合调试——获取信号控制变量

在给予的NX工程文件中,将所需的信号控制部分另存为csv表格用于TIA Portal中的PLC数据块输入。 ...

NX MCD 虚拟调试 初级

请先登录系统

NX基础设置——创建碰撞/距离传感器
NX基础设置——创建碰撞/距离传感器

能够使用“创建碰撞传感器/距离传感器”命令,对给予的模型元件进行传感器设置。 提交要求:将资源管理器中创建完...

NX MCD 虚拟调试 初级

请先登录系统

NX基础设置——创建传输面
NX基础设置——创建传输面

能够使用“创建传输面”命令,对给予的模型元件进行传输面设置。 提交要求:将资源管理器中创建完成的传输面序列截...

NX MCD 虚拟调试 初级

请先登录系统

NX基础设置——创建碰撞体
NX基础设置——创建碰撞体

能够使用“创建碰撞体”命令,对给予的NX模型元件进行碰撞体设置。 提交要求:将资源管理器中创建完成的碰撞体序...

NX MCD 虚拟调试 初级

请先登录系统

NX基础设置——创建刚体
NX基础设置——创建刚体

能够使用“创建刚体”命令,对给予的模型元件进行刚体设置。 提交要求:将资源管理器中创建完成的刚体序列截屏,重...

NX MCD 虚拟调试 初级

请先登录系统

NX和sim Advanced联合调试——配置HMI
NX和sim Advanced联合调试——配置HMI

依据配置的PLC——main数据块和DB数据块,完成对HMI的界面配置。 提交要求:截屏一张图片,包括HMI...

NX MCD 虚拟调试 中级

请先登录系统

NX和sim Advanced联合调试——配置PLC
NX和sim Advanced联合调试——配置PLC

在TIA Portal中创建PLC,并且依据从NX中导出的信号文件完成PLC的配置和数据块编程。 提交要求:...

NX MCD 虚拟调试 中级

请先登录系统

NX基础设置——仿真序列
NX基础设置——仿真序列

在完成所有初级基础设置的基础上,使用仿真序列/播放功能,完成将物料在传送带上动起来的仿真效果。 提交要求:将...

NX MCD 虚拟调试 中级

请先登录系统

NX和sim Advanced联合调试——NX信号映射和控制
NX和sim Advanced联合调试——NX信号映射和控制

能够借助sim Advanced完成Portal和NX的信号映射,并且使用HMI的按键控制NX模型仿真。 提...

NX MCD 虚拟调试 高级

请先登录系统


RobotStudio

RobotStudio与sim Advanced联合调试
RobotStudio与sim Advanced联合调试

能够在博图中添加变量并利用snap7通信库搭建RobotStudio与PLC双向通信的桥梁,使得RobotStud...

RobotStudio 离线编程 初级

请先登录系统

RobotStudio与NX联合调试——NX设置
RobotStudio与NX联合调试——NX设置

在NX中导入”1+x工作台“,得到机器人模型。完成导入后配置NX信号等接收RobotStudio发送的6个机器人关...

RobotStudio 离线编程 初级

请先登录系统

RobotStudio与NX联合调试——RobotStudio实现
RobotStudio与NX联合调试——RobotStudio实现

在RobotStudio中创建工作站解决方案,通过构建多任务与程序模块,使得RobotStudio可借助TCP协议...

RobotStudio 离线编程 初级

请先登录系统

RobotStudio与NX联合调试——基本原理教学
RobotStudio与NX联合调试——基本原理教学

基于TCP实现RobotStudio与NX之间通讯并完成联合仿真,本部分主要介绍原理与实现机制。请认真观看教学视频...

RobotStudio 离线编程 初级

请先登录系统

Robot Studio与NX MCD联合调试(测试链接,勿点)
Robot Studio与NX MCD联合调试(测试链接,勿点)

验证RobotStudio虚拟控制器中的机器人关节角度(Joint Angles)是否能够通过自定义的TCP程序,...

RobotStudio 离线编程 初级

请先登录系统

RobotStudio与sim Advanced联合调试——条件自动化程序
RobotStudio与sim Advanced联合调试——条件自动化程序

参照RobotStudio与sim Advanced联合调试进行,完成后在RobotStudio中编写一个RAPI...

RobotStudio 离线编程 中级

请先登录系统

Robot Studio与NX MCD联合调试——自动化程序
Robot Studio与NX MCD联合调试——自动化程序

参照RobotStudio与NX MCD联合调试,在RobotStudio增加一个自动化程序,使机械人可以在与NX...

RobotStudio 离线编程 中级

请先登录系统

Robot Studio与NX MCD与sim Advanced三者联合调试
Robot Studio与NX MCD与sim Advanced三者联合调试

在完成Robot Studio与NX MCD联合调试——自动化程序、RobotStudio与sim Advance...

RobotStudio 离线编程 高级

请先登录系统